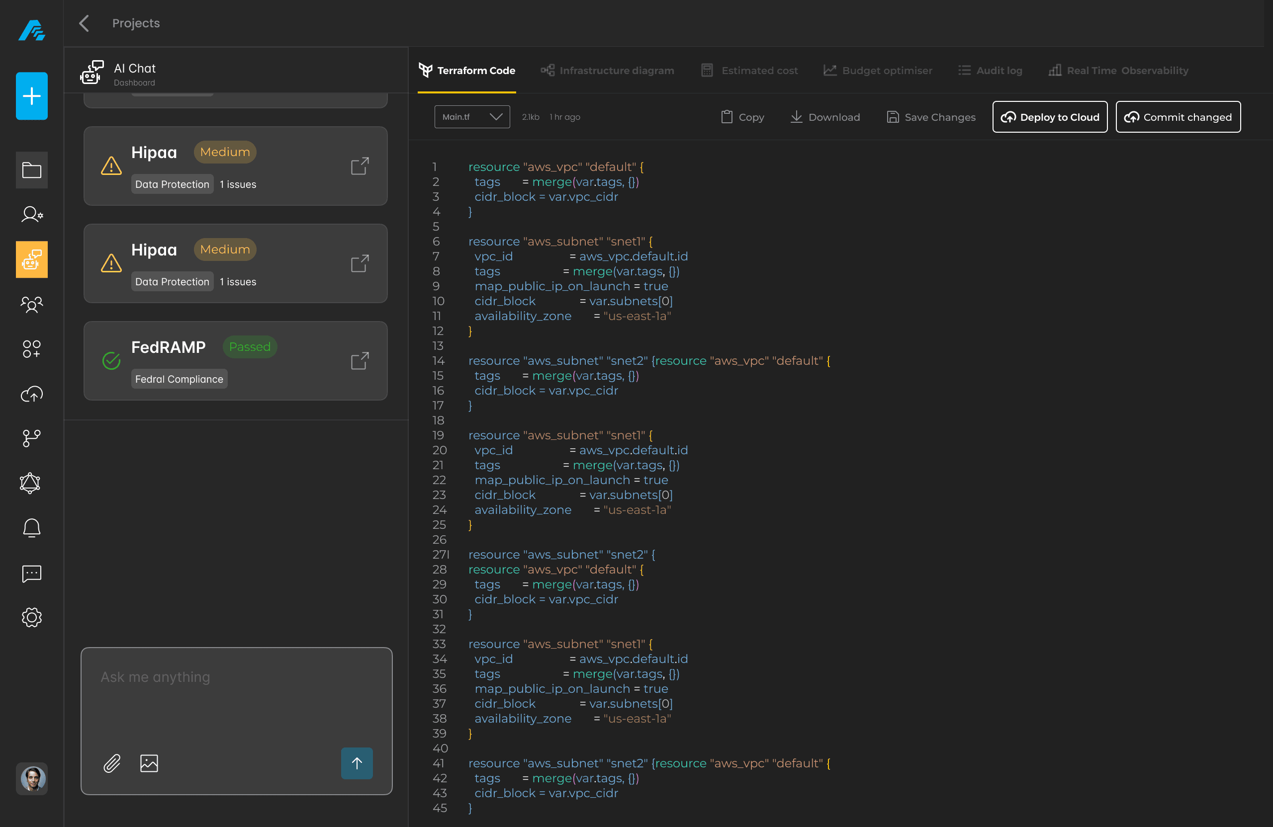
Explore your infrastructure like never before. Our Terraform Code Viewer provides a clear, syntax-highlighted interface for editing, downloading, and deploying your infrastructure code effortlessly.
Our syntax-highlighted viewer makes it easy to read and edit your Terraform code. Gain full visibility and control over your infrastructure configurations at a glance.
Our Terraform Code Viewer empowers you to take control of your infrastructure. Easily download, copy, or deploy your Terraform code with just a few clicks. Experience a streamlined process that enhances your cloud management capabilities.

Effortlessly connect your Terraform code with your CI/CD pipeline for streamlined deployments. Experience the power of automation and take control of your infrastructure with just a few clicks.
Connect
We're here to assist you with any inquiries.